Notice
Recent Posts
Recent Comments
Link
| 일 | 월 | 화 | 수 | 목 | 금 | 토 |
|---|---|---|---|---|---|---|
| 1 | ||||||
| 2 | 3 | 4 | 5 | 6 | 7 | 8 |
| 9 | 10 | 11 | 12 | 13 | 14 | 15 |
| 16 | 17 | 18 | 19 | 20 | 21 | 22 |
| 23 | 24 | 25 | 26 | 27 | 28 | 29 |
| 30 |
Tags
- 날씨 웹 만들기
- 프론트개발공부
- 엘리스 AI 트랙 5기
- 개발일기
- [파이썬 실습] 심화 문제
- 엘리스
- 간단한 날씨 웹 만들기
- 자바스크립트 reduce()
- 자바스크립트
- 자바스크립트 날씨
- [파이썬 실습] 중급 문제
- 코딩부트캠프
- [AI 5기] 연습 문제집
- JavaScript
- 프로그래머스
- RN 프로젝트
- 개발공부
- HTML
- 리트코드
- 자바스크립트 split()
- leetcode
- 삼항연산자
- 프론트개발
- 엘리스 ai 트랙
- 자바스크립트 날씨 웹 만들기
- reactnativecli
- 코드스테이츠
- [파이썬 실습] 기초 문제
- 자바스크립트 sort()
- 부트캠프
Archives
- Today
- Total
개발조각
[리트코드] 57. Insert Interval 본문
728x90
반응형
문제
https://leetcode.com/problems/insert-interval/
Insert Interval - LeetCode
Level up your coding skills and quickly land a job. This is the best place to expand your knowledge and get prepared for your next interview.
leetcode.com

아마 이 이미지 보시면 이해하실 수 있을 겁니다.
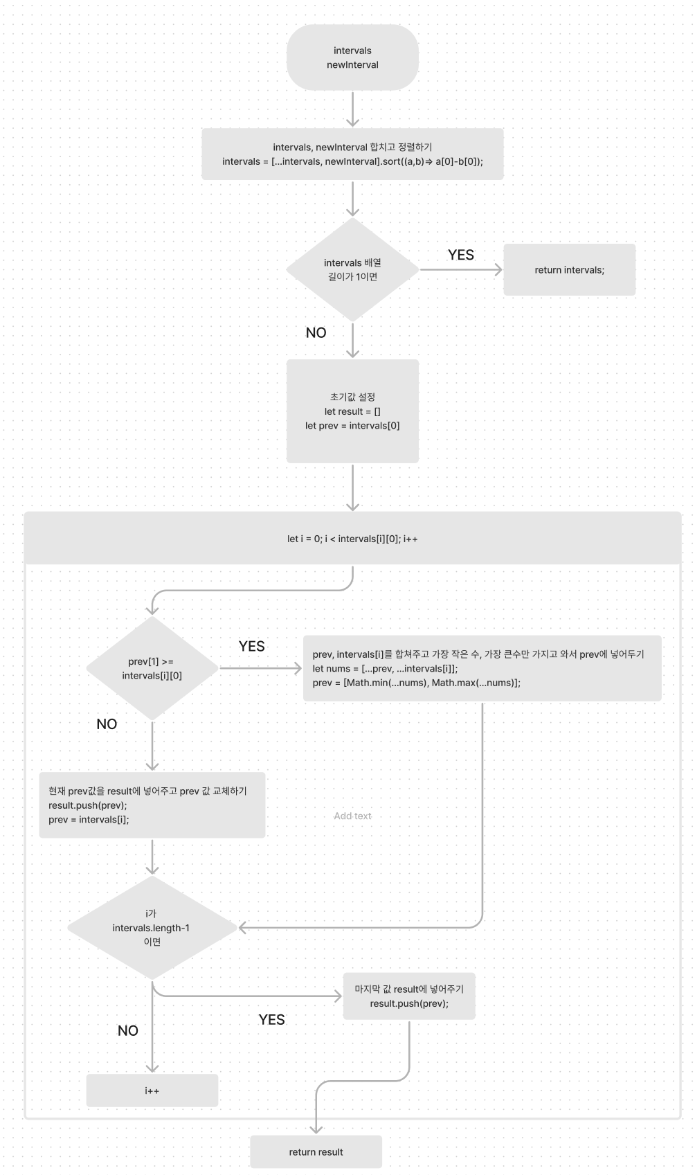
소스코드
var insert = function(intervals, newInterval) {
intervals = [...intervals, newInterval].sort((a,b)=> a[0]-b[0]);
if(intervals.length === 1) return intervals;
let result = [];
let prev = intervals[0];
for(let i=1; i<intervals.length; i++){
if(prev[1] >= intervals[i][0]){
let nums = [...prev, ...intervals[i]];
prev = [Math.min(...nums), Math.max(...nums)];
}else{
result.push(prev);
prev = intervals[i];
}
if(i === intervals.length-1) result.push(prev);
}
return result;
};


알고리즘 순서도

728x90
반응형
'알고리즘🅰 > 리트코드' 카테고리의 다른 글
| [리트코드] 59. Spiral Matrix II (0) | 2022.11.07 |
|---|---|
| [리트코드] 58. Length of Last Word (0) | 2022.11.05 |
| [리트코드] 56. Merge Intervals (0) | 2022.11.02 |
| [리트코드] 54. Spiral Matrix (0) | 2022.10.29 |
| [리트코드] 49. Group Anagrams (0) | 2022.10.26 |
Comments